Turn on suggestions
Auto-suggest helps you quickly narrow down your search results by suggesting possible matches as you type.
Showing results for
Welcome to the Community space, Lindie.
Including your banking details on quotes is an excellent idea to streamline the payment process for your clients. I'll guide you through your options for adding these details so they appear clearly on each quote.
Currently, QuickBooks Online (QBO) doesn’t have an automatic feature to link quotes to bank transfer payment methods. However, you can manually add your banking information directly to the quote template. This way, the information is saved and will automatically appear every time you create a new quote. Here’s how to do it:
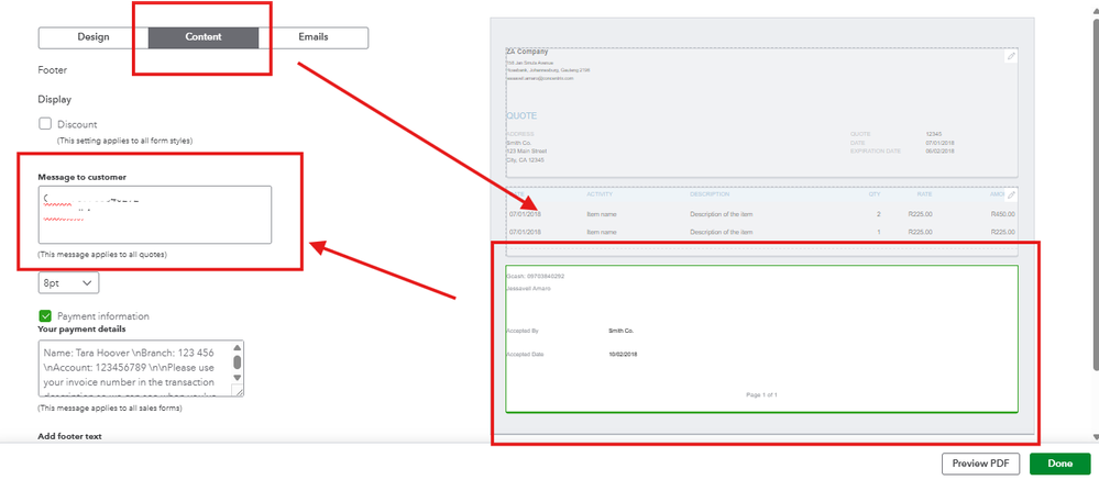
1. Go to the Gear icon and select Custom form styles.
2. Locate your existing quote template or create a new one.
3. Go to the Content tab and click on the bottom section (the footer area) of the form preview. You can then type your bank details into the Message to customer on quotes box or the Footer box.
4. Save the changes and test by creating a quote to ensure the details appear correctly.
If you have any additional questions, feel free to ask.
You have clicked a link to a site outside of the QuickBooks or ProFile Communities. By clicking "Continue", you will leave the community and be taken to that site instead.
For more information visit our Security Center or to report suspicious websites you can contact us here