Turn on suggestions
Auto-suggest helps you quickly narrow down your search results by suggesting possible matches as you type.
Showing results for
There's two ways to do it, Christina.
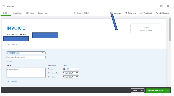
If you're using the new invoice interface, here's how we can remove your phone number from showing on the invoices:
You can refer to the screenshots below:






However, if you're using the old interface, here's how:
See screenshots below:



Moreover, if you want to learn more on how to record payments in QuickBooks Online, you can check this article: Record invoice payments in QuickBooks Online.
If you have additional questions about invoice features or you need further guidance with the new invoice interface, please let me know. I'd be glad to help you out. Take care.
You have clicked a link to a site outside of the QuickBooks or ProFile Communities. By clicking "Continue", you will leave the community and be taken to that site instead.
For more information visit our Security Center or to report suspicious websites you can contact us here
