cancel
Showing results for 
Search instead for 
Did you mean: 
Announcements
Want an expert to help you set up your QuickBooks Online? Find out how: Click here
gvaladao
Level 1

When creating an invoice, it shows the previous amount on it. How can I only send the client the current invoice without showing previous amount billed.

 
1 Comment 1
RenjolynC
QuickBooks Team

When creating an invoice, it shows the previous amount on it. How can I only send the client the current invoice without showing previous amount billed.

Hello, gvaladao.

 

I'll give details on what might have caused the information to show up and how you can resolve this.

 

The Pre-fill forms with previously entered content option might have been enabled in the settings. This uses the information from the last saved transaction for that customer. 

 

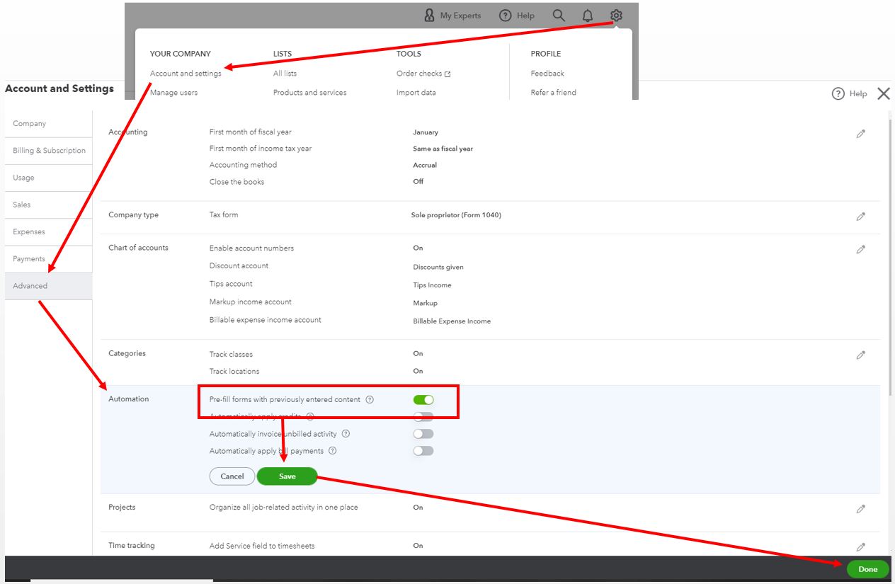
You can turn the feature off by following these steps:

 

  1. Go to the Gear > Account and settings.
  2. On the left panel, click Advanced.
  3. In the Automation section, select the toggle icon to turn off/on the Pre-fill forms with previously entered content option.
  4. Hit Save and then Done.

Here's a sample screenshot for a visual guide:

 

 

For more details about the option, you can read this article: How to use auto-recall to pre-fill transactions.

 

Once done, try creating the invoice again. You can watch a video tutorial here

 

If you have more questions related to customers or other concerns, please let me know in your reply.  I'd be glad to help you out again. Have a great day!