Your effort and time spent in consulting an IT Specialist to resolve the error message you encountered is valued, TY2029. I'll share some information you need about the alert message you received when processing payroll through direct deposit.
QuickBooks error 2107 is a payroll-related issue commonly occurs when there is a problem or when you fail to transfer your employee's salary using direct deposit. Additional reasons include the following:
- Some QuickBooks records may have been erased
- Corrupted operating system (Windows)
- Outdated QuickBooks Desktop
To fix this error, you'll need to verify your direct deposit information first. Guaranteeing the accuracy of the details or information can significantly reduce the chances of issues arising during payroll processes. You'll also need to ensure you are using the most recent version of QuickBooks. Keeping your software up to date ensures that you have access to the latest features, enhancements, and bug fixes, which can improve overall functionality and performance. I'll show you how:
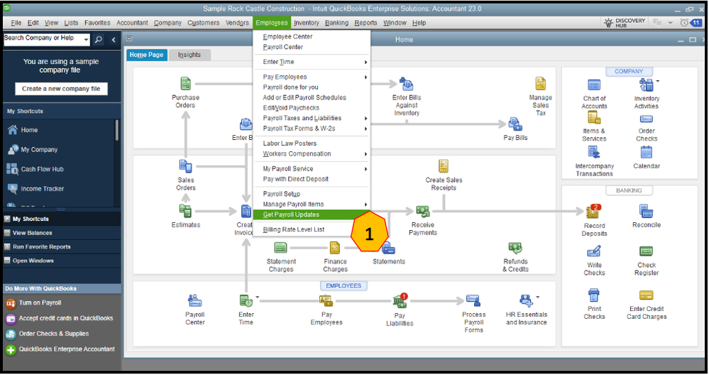
- Click on Employees, then select Get Payroll Updates.

- Select the Download Entire Update checkbox.
- Tap on Download Latest Update. An informational window appears when the download is complete.

Additionally, since you mentioned you're unable to contact our QBDT Payroll Support Team, I recommend reviewing the support hours to ensure you'll get timely support from our live representatives. I'll add the following operation hours corresponding to your specific payroll service:
- QuickBooks Desktop Payroll Basic, Enhanced or Standard, M-F 6 AM to 6 PM PT
- QuickBooks Desktop Assisted Payroll, any time, any day.
As always, our Community Forum is available around the clock, day and night, to assist you with any inquiries, TY2029. This platform is a valuable resource where you can connect with fellow users and experts eager to share their insights and solutions. If you require further clarification on a different topic or wish to delve into other aspects of payroll management, comment below. I’ll be here to help and will gladly provide the information or guidance you need. Your questions are important, and I want to ensure you feel supported throughout your payroll journey.