You can manually record a customer's payment in QuickBooks Online (QBO) using the Receive Payment feature, Mike, since there is no direct method for depositing a money order into your QuickBooks Checking account.
Here's how to proceed:
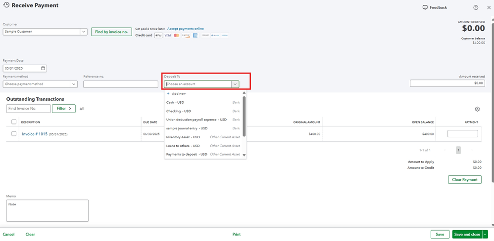
- Click on the +New button.
- Select Receive payment.
- Pick the customer from the dropdown list.
- In the Deposit To dropdown, choose either QuickBooks Checking or your Bank.

- Hit Save and close.
If you selected QuickBooks Checking, you'll need to connect an external bank account to transfer funds from and to QuickBooks Checking. Please note to deposit the money order to your external bank before making the transfer. Follow these steps:
- Navigate to Lending & Banking, then QuickBooks Checking.
- Click on Transfer and then select Transfer Money.
- Choose Add a Bank, input your bank's name, and select your Account Type.
- Enter your account number and routing number, then hit Next to proceed.
For more detailed steps, check out this article: Use your QuickBooks Checking account.
Additionally, you can visit this article to know more about immediate funds transfer: Transfer funds instantly with QuickBooks Checking.
Drop a comment below if you have follow-up questions about QuickBooks Checking. The Community team are always available to address your concerns.