BLACK FRIDAY SALE 70% OFF QuickBooks for 3 months*   Ends 11/30

Buy now
cancel
Showing results for 
Search instead for 
Did you mean: 
Announcements
Work smarter and get more done with advanced tools that save you time. Discover QuickBooks Online Advanced.
LizaGardner
Level 1

NeonOne Integration

Hello!

I am using the NeonOne integration with Quickbooks online. I work with a non-profit, and we get donation, membership and event registration payments in NeonOne. The transactions for each of these payments are syncing daily. However, we only receive the cash payments for all these transactions from NeonOne once per month in one single batch payment. My question is, what is the right way to set up the transactions that are coming over daily from NeonOne without any cash receipt? I thought they should be set up as Sales Receipts, but now I'm not sure that is right because I am not getting the cash at that time. Should I bet setting these transactions up as Invoices? Then I could clear the invoices with the monthly payment I get from NeonOne for all the transactions?

 

3 Comments 3
JamaicaA
QuickBooks Team

NeonOne Integration

A sales receipt is for immediate payment, Liza. I can share a few options you can consider to track transactions accurately until you receive the monthly batch.

 

If these payments are synced as invoices, you can set up daily transactions from NeonOne in QuickBooks as Invoices. However, you won't be able to match your bank feeds if these payments are on the App Transactions. If so, you need to exclude the entries from the integrated app.

 

On the other hand, you can put the payments in the Undeposited Funds account. It will hold invoice payments and sales receipts you want to combine. Here's an article for more details: What’s the Undeposited Funds account?

 

Check out this guide for the complete steps to combine all the payments you deposit into a single transaction:  Deposit payments into the Undeposited Funds account in QuickBooks Online.

 

Once done, scan this reference to ensure your accounts match your bank and credit card statements: Reconcile an account in QuickBooks Online.

 

It's my pleasure to provide various ways to clear entries effectively with batch payment. Add a response for further concerns with invoices, sales, or non-profit tasks. I'll be here to assist you.

LizaGardner
Level 1

NeonOne Integration

This is very helpful! Thank you! If I am understanding the use of the Undeposited Funds correctly, then I think this is a great route for us to take.

 

Here is what I believe the process would be based on your recommendation:

 

1. As the individual transactions sync from Quickbooks, I keep them as Sales Receipts and I record them to Undeposited Funds

2. When I receive a deposit into our bank account from NeonOne, I record the the Bank Deposit and match it to the transactions in Undeposited Funds

 

I see that the process for creating a Bank Deposit begins by making a "New" bank deposit. I have my bank accounts set up to automatically feed into Quickbooks. How could I make sure that this Bank Deposit is associated with the Bank record for the NeonOne payment?

 

Thank you for your help!

jenop2
QuickBooks Team

NeonOne Integration

Matching downloaded transactions is one of the core features of QuickBooks Online, Liza. I'm here to provide additional details to answer your question about managing your transactions from NeonOne.

 

Undeposited funds account is a holding account to store payments before they're deposited into your bank. This means that the transactions are not yet posted to an actual bank.

 

A crucial factor in matching a downloaded bank transaction with an existing record is ensuring that they're in the same account. To accomplish this, you'll need to record the payments in your bank within QBO.

 

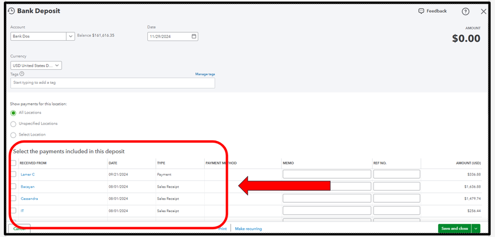
You're also on the right track to start the process by clicking the + New button and choosing Bank deposit. From there, you can select specific payments or sales receipts that you want to deposit into your bank account.

 

bd.png

 

After that, you'll be able to match and associate the transactions as soon as they're downloaded in QBO. Here's how:

 

  1. Go to the Transactions menu and select Bank transactions.
  2. Proceed to the For review tab.
  3. Select a downloaded transaction to expand the view.
  4. Review the Suggested matches for any possible match in your bank register in QuickBooks.
  5. Click the link next to each match to get more details. Suggested matches will have the same amount as the downloaded transaction.
  6. Make sure that the match is correct, then click the Match button to link them together.

 

bd2.png

 

Additional details about this feature are provided in this article: Categorize online bank transactions in QuickBooks Online.

 

You might also consider saving or bookmarking these articles for additional resources while handling your transactions in QBO:

 

 

As always, feel free to ask additional questions or begin a new thread if you require further assistance with QBO. Whether it concerns integration, logging sales from NeonOne, or general navigation within QuickBooks, we're here to provide the answers you need.

Need QuickBooks guidance?
Log in to access expert advice and community support instantly.

Need to get in touch?

Contact us