Hi @s-day,
Thank you for reaching out. I understand the importance of keeping your items and details to show up in your invoice in QuickBooks Online (QBO). Let’s work together to run some diagnostic steps to check if this might be a browser-related issue.
Since the items and details are not showing in your invoice, I suggest doing the troubleshooting below:
- Refresh your browser.
- Sign out and sign back in to your QBO account.
If the issue persists, you can try accessing your account through a private or incognito window. This mode avoids storing internet data, which can help resolve temporary issues. You might also want to try a different compatible browser to ensure everything functions smoothly.
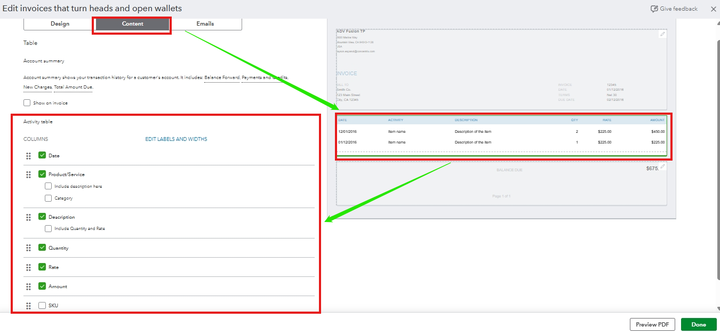
Additionally, please ensure that the columns for Product/Services, Description, QTY, Rate, and Amount in the Activity Table of the invoice template you are using are enabled. To proceed, please follow the steps outlined below:
- Navigate to the Gear icon, then select Custom form styles.

- Edit the invoice template you are using.
- In the Content tab, verify the Activity Table section has columns enabled for Product/Service, Description, QTY, Rate, and Amount.

Please don’t hesitate to click the Reply button below to let me know how it goes or if you need any further assistance. The Community team is here and always ready to help!