Get 50% OFF QuickBooks for 3 months*

Buy now
cancel
Showing results for 
Search instead for 
Did you mean: 
Announcements
Simplify payday and set payroll to run automatically on QuickBooks. Explore QuickBooks Payroll
Ben-Griffith
Level 1

In QuickBooks Plus, how do you assign a Business or Class to a GL account?

 
1 Comment 1
FateCandylaneT
QuickBooks Team

In QuickBooks Plus, how do you assign a Business or Class to a GL account?

You’ll first have to enable the class tracking feature, Ben. However, assigning classes directly to a General Ledger account isn’t available.
 
You can create classes and link them to the transaction that affects the GL account. To do this:
 
  1. In your QuickBooks Online account, navigate to the Gear icon and select Account and Settings.
  2. From the Advanced tab, click on the Categories section and enable the Track Classes or Track Location option.
  3. Review other details, then click Save and Done.
 
Screenshot 2025-07-19 002033.png
 
Whenever you’re ready, here’s how to create a class:
 
  1. From the Gear icon, select All Lists and choose Classes.
  2. Click on New.
  3. Enter a name, then Save.
 
Once done, assign a class to your transactions. Recording these entries will be associated with your GL account and will allow reporting based on your categories.
 
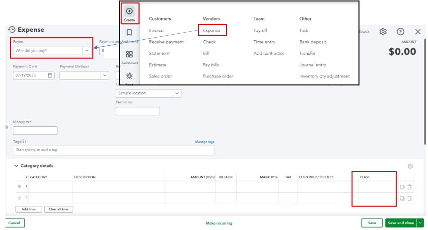
  1. Go to +Create and select Invoice or Expense.
  2. Fill out all necessary details.
  3. In the Class column, assign the appropriate class that corresponds with the transaction. Then, Save.
 
Screenshot 2025-07-19 004710.png
 
Let me know in the comments below for any further questions.
Need QuickBooks guidance?
Log in to access expert advice and community support instantly.

Need to get in touch?

Contact us