Glad to see you in the Community, laineyplexes.
Combining multiple receipts directly in QuickBooks Online is currently unavailable. Alternatively, manually download the transactions and then upload them as an additional attachment for the same receipt.
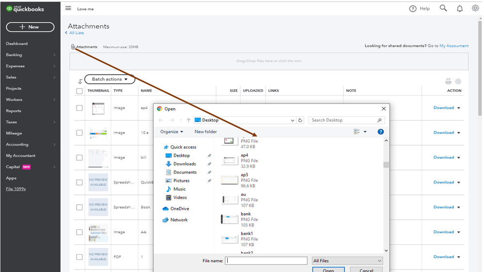
- Go to the Gear icon at the top to choose Attachments under the Lists section.

- This will lead you to the All Lists page.
- From there, click the paper clip icon (Attachments) and then another window will open.

- Next, look for the receipts you're trying to bring into QBO.
After adding them, go to the Expense page and then append the receipts from there. To accomplish this action, simply press the paper clip icon (Attachments) below the Memo section.

For additional resources, check out the Capture and categorize receipts in the Receipts tab article. It contains a list of supported file types you can use when scanning receipts. It also provides information on how to email and send receipts into your account.
If there’s anything else I can help you find in QBO, leave me a comment. I’ll pop right back in to assist further. Have a good one.