If you have a business expense that you want to pay in the future, you can enter it as a bill in QuickBooks Online (QBO), Baycafe. I know how to do this. I'll help you achieve your goal.
When you plan to pay for an invoice, you should enter it as a bill in your records. However, enter it as a check if the invoice payment has already been made. In entering a bill, I'll show you how:
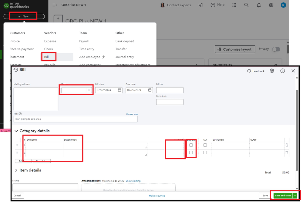
- From the left panel, click +New and hit Bill.
- Tap the Vendor dropdown and choose a vendor, then tick the Terms dropdown to select a bill's term.
- Put the Bill date, Due date, and Bill no.
- Enter the bill details in the Category details section. From the Category dropdown, choose the expense account you use in tracking the expense transactions.
- Put the Amount and the Tax, hit the Billable checkbox, and enter the name in the Customer field.
- Once done, select Save and Close.

To better understand managing your expense transactions effectively, I highly recommend reviewing the following resources: Learn the difference between bills, checks, and expenses in QuickBooks Online.
Furthermore, this resource can be a helpful guide for future reference when you're about to pay invoices using QuickBooks Bill Pay: Learn about QuickBooks Bill Pay for QuickBooks Online.
Let me know if you still have questions about working with any transactions in QBO. I'll be right back to assist you effectively. Have a good one.