I see the importance of having a report that shows your paid transaction from vendors, @christianaw. I'm here to provide steps on how to achieve your goal using QuickBooks Desktop (QBDT)
To achieve your desired outcome, you will need to pull up two specific reports. Firstly, I suggest that you use the Transaction list by vendor report. This report will show you the total spend amount and the payment type. Note that the report will not populate the transaction count. You can export it to Excel to determine the number of transactions with the count function. Secondly, you should use the Vendor contact list report. This report will display all the data, providing a comprehensive overview of their contact information. To proceed, follow the provided steps below.
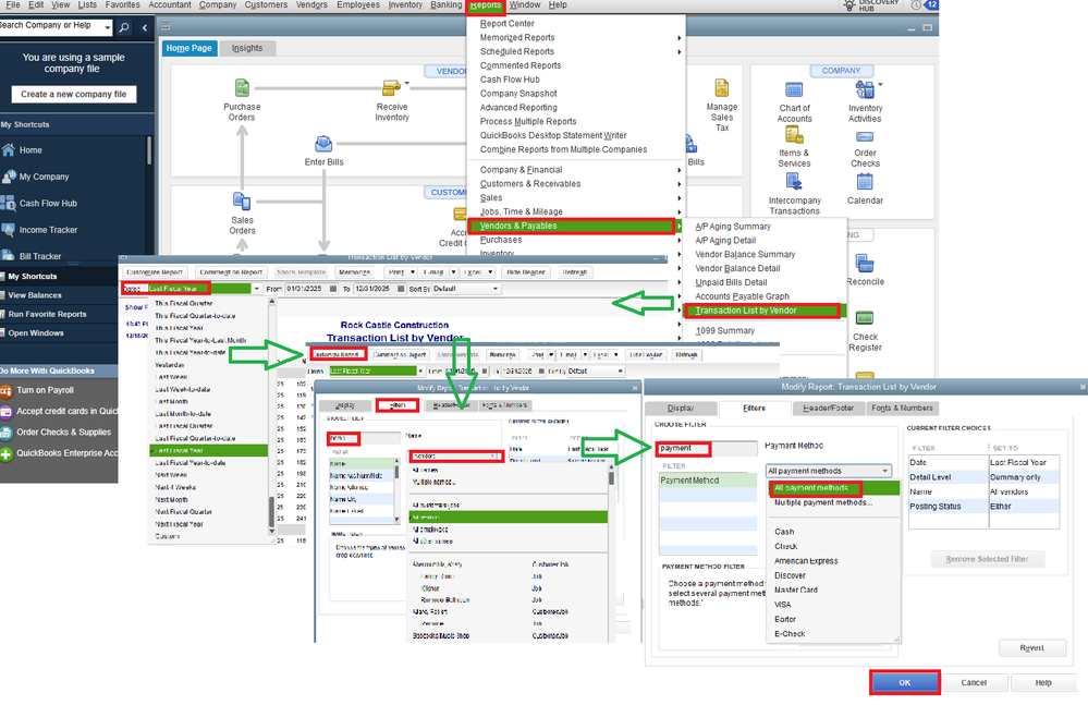
- In Reports, select Transaction list by vendor from the Vendors & Payables.
- Choose the date you want to pull up in the Dates dropdown.
- Click the Customize Report tab and go to Filters.
- If you want to see the report for the specific vendor, you can tap the Name in the filters and decide who you like to pull up.
- Select Payment method for the filter, and tick All payment methods, then hit OK.

If done, you can proceed with the Vendor contact list to see their data. I'll show you how:
- From the Reports, choose Vendors & Payables, then select Vendor Contact List.
- To filter the specific vendor, go to Customize report, click Filters, and select Vendor.
- In the All Vendors dropdown, decide what vendor you want to pull up.
- Once done, tap OK.

To help you more with customizing a report in QBDT, you can see this article for assistance: Customize reports in QuickBooks Desktop.
Please touch base with me here if you have other questions or concerns about reviewing your transaction list by vendor report. I'll be around to help you in any way I can. Stay safe!