Get 50% OFF QuickBooks for 3 months*

Buy now
cancel
Showing results for 
Search instead for 
Did you mean: 
Announcements
Work smarter and get more done with advanced tools that save you time. Discover QuickBooks Online Advanced.
sharondunlap-qwe
Level 1

Why are QR codes now showing on my invoices? Can I remove these?

 
3 Comments 3
Erika_K
QuickBooks Team

Why are QR codes now showing on my invoices? Can I remove these?

I've got you covered, sharon. It's nice to have a new user joining the QuickBooks Community forum. I'm sharing some details about why QR Codes appear on your invoices.

 

With the new modern invoice template, QR code is a default functionality. To remove these from the sales forms, you'll need to create a new custom form style or use the Legacy template and select it for your invoices. This way, you can work on your preferred invoice design. 

 

Here's how: 

 

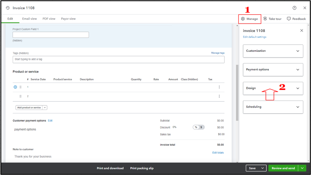
  1. On the Invoice window click  Manage.
  2. Choose Design
    image.png
  3. From the Other templates section, select the custom template. 
    image.png
     

We appreciate your efforts in bringing these concerns to us, sharon. Should you have any invoice-related queries, such as customizing its content, or sending them, you can comment below. We're available anytime to offer a helping hand. 

Lilianaag
Level 1

Why are QR codes now showing on my invoices? Can I remove these?

What If I don't have that option? How else can I go about removing the QR codes on my invoices?

Rasa-LilaM
QuickBooks Team

Why are QR codes now showing on my invoices? Can I remove these?

Thank you for joining this thread, Lilia.

 

Currently, utilizing a different template is an alternative method to prevent QR codes from showing on your invoices. Incorporating a built-in feature to turn off QR codes in the modern invoice form will surely enhance users' overall working experience and save working time. We can forward this product suggestion to our developers for consideration in future releases.

 

Here's how:

 

  1. In your company, head to the Gear icon in the upper right and choose Feedback under Profile
  2. Type a brief description of your concern in the field box.
  3. Click the Next button to submit. 

Stay informed about the recent innovations that can optimize your workflow, boost your productivity, and elevate your business performance by visiting the QuickBooks Blog. See this article for details on the enhancements made to the invoicing and estimate features: See what’s new with estimates and invoices in QuickBooks Online.

 

Furthermore, these resources will assist you in effectively managing sales form templates and information for handling customer and sales transactions in the future:

Feel free to leave a comment below if you have any additional invoicing concerns or questions regarding QuickBooks Online. We are ready to provide further assistance.

Need QuickBooks guidance?
Log in to access expert advice and community support instantly.

Need to get in touch?

Contact us