I'm here to ensure you're able to record this prorated expense, @ahaddad1008.
You have two options on how to record this expense. It's either using the Expense or Check function in QuickBooks Online (QBO). Just ensure to enter this amount individually. This way, it will reflect separately in your Profit and Loss report. Here are the steps for the first option:
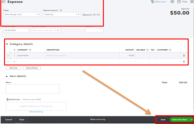
- Click +New then choose Expense under the Vendors section.
- Fill out the needed information like the Payee, Payment method, etc.
- Ensure to indicate the expense's Category and the Amount.
- Hit Save or Save and Close.


For the second option, here's how:
- Let's click again the +New button then select Check under the Vendors section.
- Indicate the Payee, Payment date, etc.
- Make sure to provide the check's Category and the Amount.
- Tap Save and Close to confirm the action.


Once done, you're good to go running your Profit and Loss report.
Also, if you'd like to see personalize format in your reports, you can always customize them in QuickBooks Online: How to customize reports in QBO?.
Please let me know if you encounter any bumps with recording your transactions in QBO. I'll be right here in the Community to help you. Take care and have a productive day.