BLACK FRIDAY SALE 70% OFF QuickBooks for 3 months*   Ends 11/30

Buy now
cancel
Showing results for 
Search instead for 
Did you mean: 
Announcements
Work smarter and get more done with advanced tools that save you time. Discover QuickBooks Online Advanced.
artsuph
Level 1

HOW DO I UPDATE CUSTOMERS INFO (CHANGE THIER ADDRESS)

 
10 Comments 10
Kendra H
QuickBooks Team

HOW DO I UPDATE CUSTOMERS INFO (CHANGE THIER ADDRESS)

Good afternoon, @artsuph

 

Thanks for taking the time to reach out to the Community. I'd be happy to help show you how to change a customer's address in QuickBooks Online. 

 

Here's how: 

  1. Click on the Sales tab in the left menu, then Customers
  2. Select the customer you need to update the address of. 
  3. Choose Edit

 

For additional information about editing customer details, you can check out this article: Edit customer information.

 

Feel free to comment below if you have any other questions. I'm always here to help. Take care!

 

 

agedwns
Level 2

HOW DO I UPDATE CUSTOMERS INFO (CHANGE THIER ADDRESS)

When I change a customers address, it does NOT change it for older invoices.  The old invoices still show the old address.  How do you fix that?

agedwns
Level 2

HOW DO I UPDATE CUSTOMERS INFO (CHANGE THIER ADDRESS)

When I changed a customers address, the change did not work on old invoices.  How do I fix that?

Candice C
QuickBooks Team

HOW DO I UPDATE CUSTOMERS INFO (CHANGE THIER ADDRESS)

Good Afternoon, @agedwns

 

Thanks for reaching back out to the Community. Let's try a few basic troubleshooting steps to help resolve this issue with your customer's address. 

 

Clearing your browser's history will be the best fix for this problem because it will allow QuickBooks to bring forward a fresh new page to remove any error or glitches that could be occurring in the system. Here's how to in Google Chrome: 

 

  1. Go to the Three Vertical Dots in the top right-hand corner. 
  2. Select History and then History again. 
  3. Press Clear Browsing Data
  4. In the "Time Range" drop-down, pick All Time
  5. Tap Clear Data

 

It's that easy. Let me know if this helps. I want to make sure that you're able to get back to running your business. Take care!

jdlewis7
Level 1

HOW DO I UPDATE CUSTOMERS INFO (CHANGE THIER ADDRESS)

Did not work.

Rubielyn_J
QuickBooks Team

HOW DO I UPDATE CUSTOMERS INFO (CHANGE THIER ADDRESS)

Thanks for joining this thread, @jdlewis7. Let me chime in and provide additional insights about updating customer addresses to old invoices.

 

In QuickBooks Online, when you update your customer address, it will be displayed when you create a new invoice. This means that your previous invoices will still show the previous address.

 

The only way to update old invoices with the new address is to modify them manually. Let me show you how:

 

  1. Log in to your QuickBooks Online account.
  2. From the left menu, choose Sales.
  3. Click the Invoices tab and select one to open it.

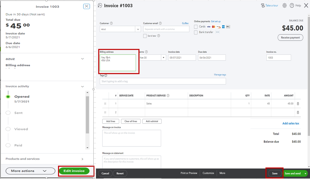
    address.PNG

  4. Click the Edit invoice and under Billing Address modify the information.
  5. Once done, click Save.

    address1.PNG

 

In case you'll need to enter, edit, delete, or merge customers, here's an article you can use for your reference: Add and manage customers in QuickBooks Online

 

Keep me posted if you need additional help managing your customer info in QuickBooks. I'll be around to always guide you. Have a wonderful day.

Custom Chutes
Level 1

HOW DO I UPDATE CUSTOMERS INFO (CHANGE THIER ADDRESS)

Is there a way to change a customers address in QuickBooks Enterprise without changing past invoices?

Custom Chutes
Level 1

HOW DO I UPDATE CUSTOMERS INFO (CHANGE THIER ADDRESS)

I  would like to be able to update a customer's address without it changing on past invoices. Is this possible with QuickBooks enterprise?

JoesemM
Moderator

HOW DO I UPDATE CUSTOMERS INFO (CHANGE THIER ADDRESS)

I'd be happy to provide some steps to help you update the customer's address, @Custom Chutes.

 

You can update your customer's addresses by editing their invoice templates. From there, you can enter the new address without affecting the previously created invoices.

 

Here's how:

 

 

  1. Go to the Lists menu.
  2. Select Templates.
  3. From the list of invoice templates, choose what you want to edit, then right-click it. 
  4. Hit Edit Template
  5. Press the Update Information button under the Company & Transaction Information section.
  6. Update the company address on the next window that appears. 
  7. When done, hit OK, then OK again.

 

For complete steps, see this article: Use and customize form templates. It also contains steps for other sales forms.

 

I've also collected these articles that will guide you on how to change the address, phone number of your business and fix common template issues:

 

 

You can always get back to us here on the Community page if you have any other questions. I'm more than happy to help. Have a good day, @Custom Chutes.

Custom Chutes
Level 1

HOW DO I UPDATE CUSTOMERS INFO (CHANGE THIER ADDRESS)

Thank you for your reply but I have spoken with support and there is not a way to change a customer's billing address in the Customer Information window without it changing all of the past invoices as well. At least not in the Enterprise version.

Need QuickBooks guidance?
Log in to access expert advice and community support instantly.

Need to get in touch?

Contact us