Welcome to the Community, Lori.
Let me share information about matching the Trial Balance and Account Receivable (AR) Aging reports in QuickBooks Desktop (QBDT).
The AR Aging Report usually defaults to Current, which is why your Balance Sheet, Trial Balance, and Aging Reports don't line up. We can change the aging method to report the date to rectify this concern.
You may consider checking the following to sort it out:
- A bill that has been paid today won't appear.
- Check that the reports' date ranges line up.
- Make sure that you are comparing the correct numbers.
- You want to match the Open Balance on your A/R Aging report to the Trial Balance or Balance Sheet amount for Accounts Receivable.
Here's how you can change the aging method to report the date:
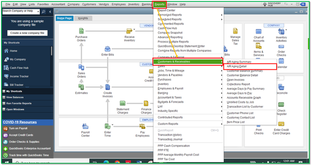
- Go to the Reports menu and Customers & Receivables.
- Choose the A/R Aging Detail report.
- Next, set the Dates for All.
- Then, click the Customize Report button and navigate to the Display tab.
- From there, select the Advanced option and tick the radio button for Report Date.
- Then, select OK.
- Once done, go back to the Reports tab. Select Company & Financial and choose Trial Balance report. Next, follow steps 3 to 6.
- Once done, compare the two reports.


Also, ensure that the reporting method used for the Balance Sheet and Trial Balance is Accrual. Additionally, you can take the following steps in the article's solution if the A/R amounts in the reports still don't match: AR balance on the Chart of Accounts does not match AR balance on reports. This way, you can get comprehensive instructions on how to fix the A/R balance situation from this.
Moreover, browsing this resource helps you save your report customization to use the same filter and format in the future is a breeze in QBDT.
Please comment if you have more concerns about fixing your A/R amounts. I'm just a post away. Have a good one!