Turn on suggestions
Auto-suggest helps you quickly narrow down your search results by suggesting possible matches as you type.
Showing results for
Get 50% OFF QuickBooks for 3 months*
Buy nowI'll make sure you'll be able to categorize transactions in QuickBooks Online (QBO), chris.
The error message you encounter typically indicates that there's an issue with the data you enter or the way you categorize the transactions. Let's make sure the date you're trying to input is accurate.
If everything is correct and the issue persists, we can perform some troubleshooting steps to fix this. It's possible this could have something to do with temporary internet files. Browsing applications store these types of records, but sometimes they can cause issues with certain web pages.
Let's start accessing your account using a different or private browser. You can use either of these shortcut keys:
Once logged in, try to categorize the transactions again. If it works, I recommend clearing your browser's cache. Doing so will remove the historical data and access QuickBooks with a clean slate. You can also switch to a different supported browser.
Once the issue gets fixed, you'll be able to review and categorize your transactions in QBO: Categorize and match online bank transactions in QuickBooks Online.
Keep me posted if you have other banking concerns in QBO. You can leave a comment below, and I'll gladly help. Take care, and I wish you continued success!
The error persists. It also happens when using the android app. I tried clearing the cache but no luck.
After some further troubleshooting, I have found that the categorization will go through if I pick the primary category only(i.e. Utilities vs Utilities - Electric). I need to be able to use the subcategories for more specific expense tracking. Ideas?
We're thankful to have you back here, Chris. We appreciate your effort in performing other troubleshooting steps to categorize your transactions, as well as for sharing insights about the result of it. This time, allow us to guide you on how we can use subcategories to track specific expense transactions.
To use the sub-category account, let's first create it. Ensure that it has a parent account. Feel free to check out this article for the detailed steps: Create subaccounts in your chart of accounts in QuickBooks Online.
Moving forward, after we created our sub-category account. Let's now learn how to use it.
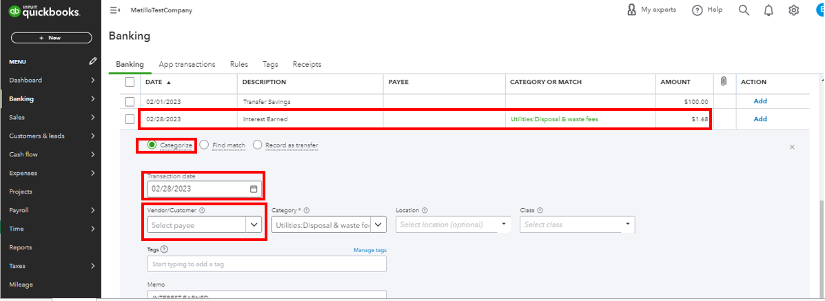
Here how:


Moreover, to your mobile app, try to uninstall then reinstall it to trigger and refresh the system. You can also read this article on fixing common errors of the app: Fix common errors in the QuickBooks Online app.
Additionally, we'll paste these articles here to help you manage your transactions in the future:
We'll always be around here ready to provide assistance whenever you need it or have further questions about managing your account. We're always excited to give the best. Take care always, and have a good day ahead.
The android app has the subaccounts available as default options and I was previously able to use then up until about a week ago.
The subaccounts are available by default in the android app and worked fine up until a week or two ago, before giving the aforementioned error.
Dealing with errors can be challenging, chris. Let's work together to troubleshoot and rectify this error so you can get back to using our platform seamlessly,
We can start by refreshing the app's data. It plays the same role as clearing the cache from your web browser. Both collect files to save time when loading repetitive data and images. They often become outdated or corrupted, causing issues like missing UI. Here's how:
Android
If the issue persists, we may need to uninstall and reinstall the application to start fresh.
You can also use this article for more details and solutions on troubleshooting unexpected behaviors within the QuickBooks Online mobile app: Fix Common Errors in the Mobile App.
You can also check out these articles for additional reference:
Need more help? Add them to your reply below. I want to ensure everything is covered. Have a great day, and always take care!
You have clicked a link to a site outside of the QuickBooks or ProFile Communities. By clicking "Continue", you will leave the community and be taken to that site instead.
For more information visit our Security Center or to report suspicious websites you can contact us here