Get 50% OFF QuickBooks for 3 months*

Buy now
cancel
Showing results for 
Search instead for 
Did you mean: 
Announcements
Simplify payday and set payroll to run automatically on QuickBooks.Explore Intuit QuickBooks Workforce
Brenda172001
Level 1

T&M Invoicing vs Progress Invoicing

We utilize cost codes for T&M invoicing.  I pull an invoice to populate costs associated and then add/update the line items as necessary.  However, my manager wants me to create a progress invoices BASED off the T&M invoice.  I cannot void the T&M invoice or it removes the costs and puts inventory back into inventory.  My accountant stated to zero out the T&M invoice (which I do) but doing this really makes the reports look incorrect.  IE costs are correct, but I zero it out and create a "fake" invoice and send to client.  How can I review the billable costs associated without creating an invoice?  Is there a report that is combined for time as well as materials?  I cannot locate.

4 Comments 4
Shania_C
QuickBooks Team

T&M Invoicing vs Progress Invoicing

Thank you for reaching out to the Community forum with such detailed information, Brenda. Below, I will share more details on finding a report that combines time and materials in QuickBooks Desktop.

 

To start, could you provide more details on how you track time and materials in QuickBooks Desktop? Specifically, do you separate time by employee and materials, or do you track them as service items? Your cooperation is appreciated, as it will help clarify the process.

 

If a service item is used in the same way as the material, you can run the Unbilled Cost by Job report and filter it to show all billable entries. Here's how:

 

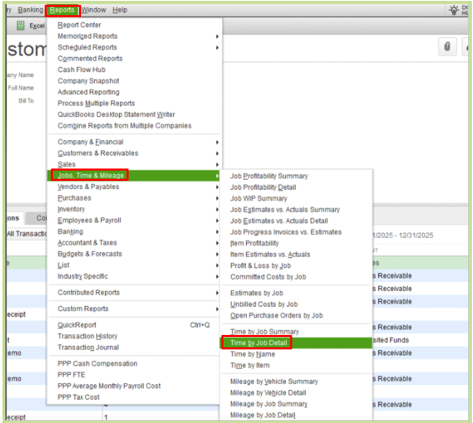
  1. Go to the Reports menu and then select Jobs, Time & Mileage.
  2. Choose Unbilled Costs by Job.
  3. Click the Customize Report button.
  4. In the Filters tab, type status and then click Any.
  5. Then tick OK.

 

SSS1.pngsss2.png

 

However, if the billable time is recorded using timesheets or single-time entries, you can generate a Time by Job Detail report. This shows a detailed view of the time spent on specific jobs or projects. Here's how to run this report:

 

  1. Go to the Reports menu and then select Jobs, Time & Mileage.
  2. Choose Time by Job Detail.
  3. Click the Customize Report button.
  4. In the Filters tab, type status and then click Any.
  5. Then tick OK

 

Although there isn't a report that shows combined time and materials, you can alternatively export both reports to Excel to merge them.

 

SSS3.png

 

SSS4.png

 

Additionally, you can customize and memorize QuickBooks Desktop reports to gain a thorough financial overview of your business. For detailed information, you can check these articles:

 

 

If you have further questions about managing reports that combine time and materials in QuickBooks Desktop, or other concerns, the Community forum is always available to assist you. Keep safe!

Brenda172001
Level 1

T&M Invoicing vs Progress Invoicing

Can you marry these two reports?  

Brenda172001
Level 1

T&M Invoicing vs Progress Invoicing

Can you combine these two reports? And, 

If you mark billable materials and time as "billable" and decide to invoice from the estimate (progress invoice), what do I do with the "billable items"?  Where do the entries end up if I don't bring them down onto an invoice?  Do they remain "billable" to that client? 

 

 

CamelleT
Moderator

T&M Invoicing vs Progress Invoicing

Yes, you can combine the Unbilled Cost by Job report and Time by Job Detail report, Brenda. I'll also discuss the specifics regarding handling billable materials and time when creating a progress invoice.

 

To begin, you can follow the steps outlined by my colleague, ShaniamarieC, to generate each report. After preparing the reports, export them to Excel and merge the two. 
image_480.png

 

Additionally, when you mark items as "billable" but do not include them on the progress invoice, they will still be considered billable to that client. Nonetheless, the billable materials and time will remain pending, since they are associated with the progress invoice.

 

Finally, I'll share this resource to guide you through the process of accurately entering payments from your customers in QuickBooks Desktop (QBDT): Record an invoice payment.

 

Please feel free to click the Reply button below if you have further questions about generating reports or managing invoices in QBDT. The Community is always here to help you out.

Need QuickBooks guidance?
Log in to access expert advice and community support instantly.

Need to get in touch?

Contact us